Meeting Room Reservation Management with Genetec Security Center


    Our ADXBOOKR resource management plugin in the open platform Security Center by Genetec is designed to optimize the use of spaces such as meeting rooms, coworking spaces, etc.

    Resource Reservation: Allows users to reserve meeting rooms directly through a web interface, facilitating the planning and organization of meetings.

    Integrated Calendar: Features an interactive calendar displaying room availability, enabling users to quickly see available time slots and schedule their meetings accordingly.
    Integration with Microsoft 365 (optional) simplifies the meeting scheduling process without switching business interfaces.

    Automatic Notifications: Sends automatic notifications to users to confirm reservations, providing reminders and details about the reserved rooms, such as their QR code for room access..
    Integration with Microsoft 365 (option) simplifies meeting planning without changing business interface.

    Permission Management: Integrates permission management features to define who can reserve which rooms, ensuring efficient resource use and enhanced security.

    Integration with Security Systems: Seamlessly connects to Genetec’s security systems to ensure meeting room access is secure and compliant with company policies.

    Customization of Settings: Offers customization options to tailor the plugin to the organization's specific needs, including the ability to set booking rules (Office Mode), room types (Maximum number of visitors), automatic room assignment, multi-room management (2 rooms into 1 room), etc.

    In summary, our ADXBOOKR resource management plugin in Security Center facilitates the reservation, scheduling, and optimization of spaces such as meeting rooms, contributing to more efficient resource utilization and simplified management within the company.

Main Features of the plugin

System Architecture
Plugin configuration
    In Config Tool, the ADXBOOKR plugin provides the following features:
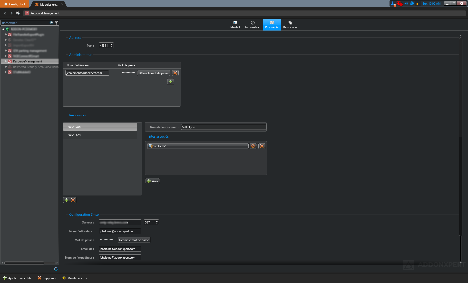
  • Connection port setting with the plugin's REST API
  • 'Super Administrator' account settings for configuring access
  • Resource settings : Outlook resource, number of attendees, office mode, public/private resource, parent/child (multi-resource management)
  • SMTP account setting for email sending
  • Web access link setting for emails



Operational use
    Integrating your resources into the ADXBOOKR plugin allows you to take advantage of the unification offered by the Security Center platform:

    For administrators

  • Create users
  • Configure slots with various options: Office Mode, number of participants, non-reservable, recurrence and guest list (email)

    For users

  • List and reservation of available slots
  • Reservation request with a approval process
  • Access email to resources (QR Code)


    Microsoft 365

    Our plugin provides seamless integration with Microsoft 365 tools, including:

  • Outlook (Desktop, Web, and Mobile): Book and manage rooms directly from your Outlook calendar, without leaving your usual work environment.
  • Microsoft Teams: Schedule meetings and reserve meeting spaces through the Teams interface, making it easy to coordinate and manage team meetings.
  • This integration simplifies planning and optimizes the use of meeting spaces, while centralizing management tools in the Microsoft platforms you already use every day.

Key Features and Capabilities

FeaturesDetails
info General
Installation TypePlugin
meeting_room Booking
Resource BookingRoom booking via an intuitive Web interface or through Microsoft 365
Integrated CalendarInteractive calendar with room availability and optional Microsoft 365 integration
notifications_active Notifications
Automatic NotificationsAutomatic confirmations and reminders with details and QR code for access
tune Configuration
Settings CustomizationAdaptation to specific needs with booking rules management, room types, request validation, participant count, office mode, etc.
calendar_month Integration
Microsoft 365 IntegrationRoom booking and management via Outlook (Desktop, Web, Mobile) and Microsoft Teams